I'm having issues with hiding or disabling the Search button on the Report Viewer.
I found the attribute here for the Search Dialog:
I found this link on how to disable a button in the Viewer:
https://docs.telerik.com/reporting/knowledge-base/hide-or-change-html5-report-viewer-toolbar-buttons
But when I try it, the Search button continues to be active.
This is the code I have below. I would also point out that the reason I am trying to hide the Search is because when I do try to a search, I get a bunch of gobbly-gook that appears in the results. See attached. I'm not sure what that is all about. So I am willing to keep the Search button active as an alternative if there is a way to return clean results.
<script type="text/javascript">
$("#reportViewer1")I am using reporting 15.2 in Sitefinity 14.3, works great
Updated to sitefinity 15.3 copied over all the reporting assemblies and now it's throwing this error
Cannot access the Reporting REST service. (serviceUrl = '/api/reports/'). Make sure the service address is correct and enable CORS if needed. (https://enable-cors.org)
It's clearly not CORS related, but the 404 not found is weird. Any thoughts?
Hi support team.
I go back to you on this subject because I have a problem as below:
I'm using Telerik Report Designer Standalone for making my report template.
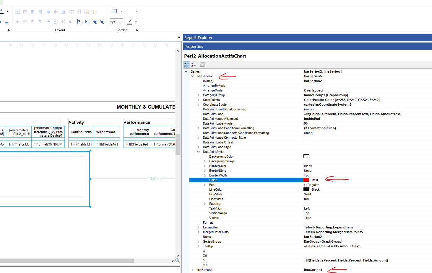
In fact, I have 2 series: 1 barserie and 1 lineserie. In Line serie, I can make any style of DataPointLabel without any problem. However in bar serie, I want to change the color of DataPointLabel as below but it doesn't take in affect, please help me to resolve it
Hi team, please help to check this error
Telerik.Reporting.Serialization.SerializerExcepion
HResult=0x80131500
Message=The XML serializer cannot resolve type with name: System.ComponentModel.ISite
Source=Telerik.Reporting
StackTrace:
at Telerik.Reporting.Serialization.ObjectReader.ReadValue(Object obj, PropertyDescriptor prop)
at Telerik.Reporting.Serialization.ObjectReader.ReadAttributes(Object obj, PropertyDescriptorCollection props)
at Telerik.Reporting.Serialization.ObjectReader.ReadProperties(Object obj)
at Telerik.Reporting.Serialization.ObjectReader.ReadObject(Type type)
at Telerik.Reporting.Serialization.ObjectReader.ReadXmlElement(String name)
at Telerik.Reporting.Serialization.ObjectReader.ReadCollection(Object collection)
at Telerik.Reporting.Serialization.ObjectReader.ReadProperties(Object obj)
at Telerik.Reporting.Serialization.ObjectReader.ReadObject(Type type)
at Telerik.Reporting.Serialization.ObjectReader.ReadXmlElement(String name)
at Telerik.Reporting.Serialization.ObjectReader.Deserialize(IResourceHandler handler)
at Telerik.Reporting.JsonSerialization.JsonSerializer.Deserialize(String value)
at Telerik.Reporting.JsonSerialization.JsonSerializer.Deserialize(StreamReader reader)
at Telerik.Reporting.JsonSerialization.JsonSerializer.Deserialize(Stream stream)
at Telerik.Reporting.JsonSerialization.ReportJsonSerializer.Deserialize(Stream stream)
at MOS.ReportWriter.Web.Core.TelerikExtensions.ReportHelper.LoadReportFromDataWithDatasources(String reportData, List`1 webServiceDataSources) in C:\working\sourcecode\hrs-report\MOS.ReportWriter.Web\Core\TelerikExtensions\ReportHelper.cs:line 110
This exception was originally thrown at this call stack:
[External Code]
Inner Exception 1:
InvalidCastException: Invalid cast from 'System.String' to 'System.ComponentModel.ISite'.
When i trying to modify the WebServiceDatasource in the report document with code below
public static Telerik.Reporting.Report LoadReportFromDataWithDatasources(string reportData, List<CustomeWebServiceDataSource> webServiceDataSources)
{
try
{
using MemoryStream stream = new(Convert.FromBase64String(reportData));
var reportPackager = new ReportPackager();
Telerik.Reporting.Report reportDocument = (Telerik.Reporting.Report)reportPackager.UnpackageDocument(stream);
// Filter only WebServiceDataSources
var originalDataSources = reportDocument.GetDataSources();
var webServiceSources = originalDataSources.OfType<WebServiceDataSource>().ToList();
// Match and update existing WebServiceDataSources
var matchedDataSources = webServiceSources
.Where(ws => webServiceDataSources.Any(x => x.ServiceUrl == ws.ServiceUrl))
.ToList();
var unmatchedCustomSources = webServiceDataSources
.Where(x => !webServiceSources.Any(ws => ws.ServiceUrl == x.ServiceUrl))
.ToList();
var rebuiltDataSources = new List<object>();
foreach (var ws in matchedDataSources)
{
var matchingCustom = webServiceDataSources.FirstOrDefault(x => x.ServiceUrl == ws.ServiceUrl);
var paramValues = JsonConvert.DeserializeObject<Dictionary<string, object>>(matchingCustom?.ParameterValues);
var updatedWs = new CustomeWebServiceDataSource
{
Name = ws.Name,
DataEncoding = ws.DataEncoding.CodePage,
Method = ws.Method.ToString(),
Parameters = ws.Parameters.Select(p => new DataSourceParameter
{
Name = p.Name,
Value = new DataSourceParameterValue { Value = p.Value?.ToString() },
WebServiceParameterType = p.WebServiceParameterType.ToString()
}).ToList(),
ServiceUrl = ws.ServiceUrl,
DataSelector = ws.DataSelector
};
updatedWs.SetParameterValues(paramValues);
rebuiltDataSources.Add(updatedWs);
}
// Add new unmatched custom sources
rebuiltDataSources.AddRange(unmatchedCustomSources);
// Preserve non-WebServiceDataSources
var otherDataSources = originalDataSources.Where(ds => ds is not WebServiceDataSource);
rebuiltDataSources.AddRange(otherDataSources);
// Serialize updated report and inject data sources
var reportContent = SerializeReportToJson(reportDocument);
var reportJson = JsonConvert.DeserializeObject<JToken>(reportContent);
// Use full polymorphic list
reportJson["DataSources"] = JsonConvert.DeserializeObject<JArray>(JsonConvert.SerializeObject(rebuiltDataSources));
reportContent = JsonConvert.SerializeObject(reportJson);
using MemoryStream finalStream = new(System.Text.Encoding.UTF8.GetBytes(reportContent));
var serializer = new ReportJsonSerializer();
return (Telerik.Reporting.Report)serializer.Deserialize(finalStream);
}
catch
{
return null;
}
}return (Telerik.Reporting.Report)serializer.Deserialize(finalStream);

Afer update to the newes Version , the context menu spans the full width of the window. see screenshot. its not possible to click a submenu.
how can i fix this?
thanks Thomas
The Native Blazor Report Viewer uses Blazor Multiselect by default for multiselect parameters. This becomes very cluttered when many items are selected.
I want to display parameters in a multi-select dropdown list with check boxes, exactly like this: https://demos.telerik.com/aspnet-ajax/combobox/examples/functionality/checkboxes/defaultcs.aspx
The equivalent Blazor demo is more cluttered as selections showing in the select box: https://www.telerik.com/blazor-ui/documentation/knowledge-base/multiselect-checkbox-in-dropdown
The article here https://docs.telerik.com/reporting/embedding-reports/display-reports-in-applications/web-application/native-blazor-report-viewer/customizing/how-to-create-custom-parameter-editors has an example on how to customize the parameter widget in Native Blazor Report Viewer.
Can anyone here share the code to create a nice clean multi-select dropdown list with check boxes for a parameter in the Native Blazor Report Viewer?

Hi Telerik reporting support team,
We are looking for a solution to draw 2 series of chart in the same Graph: LineSeries and BarSeries. We did it successfully in Telerik WPF but not in Reporting.
In WPF, we can draw 2 series with 2 datasources in the same Graph.
In Reporting, we tried to draw 2 graphs, the bar overlays on line, but unfortunately, they are not positioned in the same scale (see picture).
Do you have any suggestion to us to achieve this behaviour?
Many thank for your help,
Currently we're using a pictureBox as a Watermark, but this only shows on the first page of the record.
We also created a binding to show/hide the image.
When using a real Watermark it is correctly displayed on every page, but we cannot add a binding to conditionally show/hide it.
How can we implement a Watermark that both is displayed on every page, but also is only shown on a specific condition?
Kind regards.

We just updated Telerik Reporting to 19.1.25.521.
Our application uses WPF but because of historical reasons, we use the WinForms ReportViewer hosted in a WindowsFormsHost control.
Since the latest update (coming from Telerik Reporting Q1 2025), we get a NullReferenceException when the ReportViewer is about to display the report after loading it.
System.NullReferenceException
HResult=0x80004003
Message=Object reference not set to an instance of an object.
Source=Telerik.ReportViewer.WinForms
StackTrace:
at Telerik.ReportViewer.WinForms.Licensing.UiLicensePresenter.ShowWatermark(Action showWatermarkCallback)
It seems to have something to do with Licensing? We have manually placed the [assembly: global::Telerik.Licensing.EvidenceAttribute... declarations for Telerik UI for WPF and Telerik Reporting in the project, as it is instructed in your documentation. The regular Telerik WPF controls work fine in our application.
I'm trying to generate a report in my Blazor application.
What I’ve done so far:
.trdp file and embedded it into my Blazor project.Now here's what I want to do:
.trdp report.