[Solved] Telerik Report Designer Standalone

2 Answers 69 Views
Report Designer (standalone)
minh
Top achievements
Rank 2
Iron
Iron
Iron
minh asked on 27 Jun 2025, 03:08 PM

Hi support team.

I go back to you on this subject because I have a problem as below:

I'm using Telerik Report Designer Standalone for making my report template.

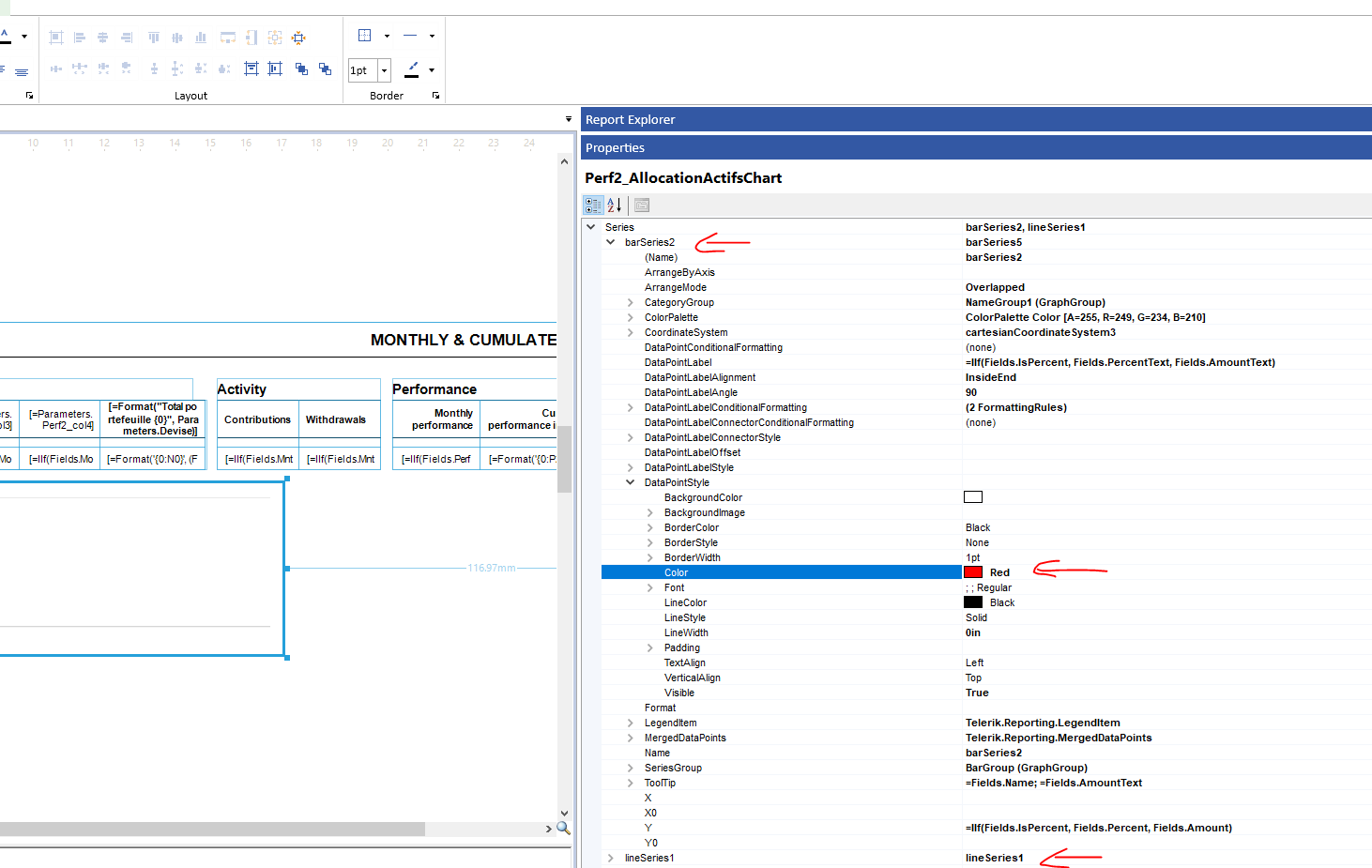
In fact, I have 2 series: 1 barserie and 1 lineserie. In Line serie, I can make any style of DataPointLabel without any problem. However in bar serie, I want to change the color of DataPointLabel as below but it doesn't take in affect, please help me to resolve it

2 Answers, 1 is accepted

Sort by
0
Accepted
minh
Top achievements
Rank 2
Iron
Iron
Iron
answered on 04 Jul 2025, 03:29 PM

Hello Dimitar,

 

I found a solution: In the rule, it must affect "StopIfTrue" = True, then the selected color will override the default colors set.

Have a nice day

0
Dimitar
Telerik team
answered on 02 Jul 2025, 11:36 AM

Hello Minh,

Thank you for the screenshot and the additional information!

I noticed that you had asked the same question in the Multi-series in the same Graph in Reporting | Telerik Forums thread where I have already responded.

I will copy my reply in this thread so that other users who find it can look at the answer directly but please try to not duplicate your questions in the future.

To change the bar's color, either the label text or the bar itself:

I hope that the provided information will help.

Regards,
Dimitar
Progress Telerik

Love the Telerik and Kendo UI products and believe more people should try them? Invite a fellow developer to become a Progress customer and each of you can get a $50 Amazon gift voucher.

minh
Top achievements
Rank 2
Iron
Iron
Iron
commented on 03 Jul 2025, 03:03 PM

Hi Dimitar, 

 

Thank you for your answer.

I want to change the color of text of data point label. But, I'm using Telerik Report Designer standalone.

I tried to make the condition on that like below:

But the result is not changing:

minh
Top achievements
Rank 2
Iron
Iron
Iron
commented on 03 Jul 2025, 03:05 PM

This is a detail of my rule:

Tags
Report Designer (standalone)
Asked by
minh
Top achievements
Rank 2
Iron
Iron
Iron
Answers by
minh
Top achievements
Rank 2
Iron
Iron
Iron
Dimitar
Telerik team
Share this question
or