Hi,
I have following grind in Batch Edit mode, is it possible to change cboKAC DataSourceID in code behind or JS? In other words - how to access controls on EditTemplate in Batch Edit mode?
Thanks,
Alex
<telerik:RadGrid ID="grdLinks" runat="server" AllowSorting="true" AllowPaging="false" Width="300px" Height="120px">
Hi All,
We are using the below code for xlsx format export using the Telerik.Web.UI.dll.
"gridControl.ExportSettings.Excel.Format = GridExcelExportFormat.Xlsx;"
Is that enough to work in production? and advice if we purchase the DevCraft Ultimate, will it be working fine?
I need to get a reference to a telerik control contained in the commanditemtemplate of a radgrid using javascript.
Given the following:
<CommandItemTemplate>
<asp:Table>
<asp:TableRow>
<asp:TableCell>
<telerik:RadComboBox runat=server ID="RadComboBox_CommandItem">How would I get the reference to the ComboBox?
I've tried window.$find, $telerik.findControl and $telerik.findElement, but I keep getting a " CS0103: The name 'RadComboBox_CommandItem' does not exist in the current context"
Hi all,
I encountered a really strange problem. After updating the project to use the latest version of the ASP.NET AJAX controls an error saying "Cannot use a leading .. to exit above the top directory" when a toolbar button is pressed or when an edit form is closing. After some investigation I found out that the issue is being caused by the RadMenu, as when I removed all the buttons, using the Chrome inspector, and clicked the toolbar icon, the application worked as expected.
Otherwise the menu itself is fully functional.
This is the stack trace of the exception if it is going to help:
[HttpException (0x80004005): Cannot use a leading .. to exit above the top directory.] System.Web.Util.UrlPath.ReduceVirtualPath(String path) +12081723 System.Web.Util.UrlPath.Reduce(String path) +60 System.Web.UI.Control.ResolveClientUrl(String relativeUrl) +259 Telerik.Web.UI.RadButton.DescribeClientProperties(IScriptDescriptor descriptor) +2227 Telerik.Web.UI.RadWebControl.DescribeComponent(IScriptDescriptor descriptor) +233 Telerik.Web.UI.RadButton.DescribeComponent(IScriptDescriptor descriptor) +27 Telerik.Web.UI.ScriptRegistrar.GetScriptDescriptors(Control control) +171 Telerik.Web.UI.RadWebControl.GetScriptDescriptors() +9 System.Web.UI.ScriptControlManager.RegisterScriptDescriptors(IScriptControl scriptControl) +166 Telerik.Web.UI.RadWebControl.RegisterScriptDescriptors() +159 Telerik.Web.UI.RadWebControl.Render(HtmlTextWriter writer) +122 System.Web.UI.Control.RenderControlInternal(HtmlTextWriter writer, ControlAdapter adapter) +79 Telerik.Web.UI.Menu.Renderers.MenuItemRenderer.RenderTemplateContent(HtmlTextWriter writer, Action`1 action) +288 Telerik.Web.UI.Menu.Renderers.MenuItemRenderer.RenderContents(HtmlTextWriter writer) +171 System.Web.UI.WebControls.WebControl.Render(HtmlTextWriter writer) +50 System.Web.UI.Control.RenderControlInternal(HtmlTextWriter writer, ControlAdapter adapter) +79 Telerik.Web.UI.Menu.Renderers.MenuItemRendererBase.RenderChildGroup(HtmlTextWriter writer, IList`1 items, String groupCssClass, Action action) +203 Telerik.Web.UI.Menu.Renderers.MenuItemRenderer.RenderColumns(HtmlTextWriter writer, IList`1 itemsToRender, String groupCssClass) +587 Telerik.Web.UI.Menu.Renderers.MenuItemRenderer.RenderContentWrapper(HtmlTextWriter writer, Action`1 action) +77 Telerik.Web.UI.Menu.Renderers.MenuItemRendererBase.RenderContents(HtmlTextWriter writer) +133 System.Web.UI.WebControls.WebControl.Render(HtmlTextWriter writer) +50 System.Web.UI.Control.RenderControlInternal(HtmlTextWriter writer, ControlAdapter adapter) +79 Telerik.Web.UI.Menu.Renderers.MenuRendererBase.RenderRootGroup(HtmlTextWriter writer, Action`1 action) +263 Telerik.Web.UI.Menu.Renderers.MenuRenderer.RenderContents(HtmlTextWriter writer) +703 System.Web.UI.WebControls.WebControl.Render(HtmlTextWriter writer) +50 Telerik.Web.UI.RadDataBoundControl.Render(HtmlTextWriter writer) +94 System.Web.UI.Control.RenderControlInternal(HtmlTextWriter writer, ControlAdapter adapter) +79 System.Web.UI.Control.RenderChildrenInternal(HtmlTextWriter writer, ICollection children) +247 System.Web.UI.HtmlControls.HtmlContainerControl.Render(HtmlTextWriter writer) +47 System.Web.UI.Control.RenderControlInternal(HtmlTextWriter writer, ControlAdapter adapter) +79 System.Web.UI.Control.RenderChildrenInternal(HtmlTextWriter writer, ICollection children) +247 System.Web.UI.HtmlControls.HtmlContainerControl.Render(HtmlTextWriter writer) +47 System.Web.UI.Control.RenderControlInternal(HtmlTextWriter writer, ControlAdapter adapter) +79 System.Web.UI.Control.RenderChildrenInternal(HtmlTextWriter writer, ICollection children) +247 System.Web.UI.HtmlControls.HtmlForm.RenderChildren(HtmlTextWriter writer) +131 System.Web.UI.HtmlControls.HtmlContainerControl.Render(HtmlTextWriter writer) +47 System.Web.UI.Control.RenderControlInternal(HtmlTextWriter writer, ControlAdapter adapter) +79 System.Web.UI.HtmlControls.HtmlForm.RenderControl(HtmlTextWriter writer) +50 System.Web.UI.Control.RenderChildrenInternal(HtmlTextWriter writer, ICollection children) +247 System.Web.UI.Control.RenderControlInternal(HtmlTextWriter writer, ControlAdapter adapter) +79 System.Web.UI.Control.RenderChildrenInternal(HtmlTextWriter writer, ICollection children) +247 System.Web.UI.Page.Render(HtmlTextWriter writer) +39 System.Web.UI.Control.RenderControlInternal(HtmlTextWriter writer, ControlAdapter adapter) +79 Telerik.Web.UI.RadAjaxControl.RenderPageInAjaxMode(HtmlTextWriter writer, Control page) +959 System.Web.UI.Control.RenderChildrenInternal(HtmlTextWriter writer, ICollection children) +114 System.Web.UI.Page.Render(HtmlTextWriter writer) +39 System.Web.UI.Control.RenderControlInternal(HtmlTextWriter writer, ControlAdapter adapter) +79 System.Web.UI.Page.ProcessRequestMain(Boolean includeStagesBeforeAsyncPoint, Boolean includeStagesAfterAsyncPoint) +8817

I have one client who has an issue on her computer on multiple browsers (Edge and Chrome).
About half the time she tries to use the font and size controls, the box floats away from its normal position and when it does this it is non functional.
Any ideas?
I have a fairly standard data grid
<telerik:RadAjaxLoadingPanel ID="RadAjaxLoadingPanel1" runat="server" BackgroundPosition="Center" Skin="Default">
</telerik:RadAjaxLoadingPanel>
<telerik:RadAjaxPanel runat="server" ID="RadAjaxPanel" LoadingPanelID="RadAjaxLoadingPanel1">
<asp:UpdatePanel ID="UpdatePanel2" runat="server">
<ContentTemplate>
<telerik:RadGrid RenderMode="Lightweight" ID="RadGrid1" runat="server" EnableViewState="true" AutoGenerateColumns="false" Height="100%"
AllowSorting="true" GroupingEnabled="false" EnableLinqExpressions="false" AllowCustomSorting="true"
EnableHeaderContextMenu="false" OnNeedDataSource="RadGrid1_NeedDataSource" AllowMultiRowSelection="true" AllowPaging="false">
<MasterTableView TableLayout="Fixed" ClientDataKeyNames="ID" AllowCustomPaging="true" AllowPaging="True" PageSize="50"/>
<ClientSettings EnableRowHoverStyle="true">
<Virtualization EnableVirtualization="true" InitiallyCachedItemsCount="50"
LoadingPanelID="RadAjaxLoadingPanel1" ItemsPerView="50" RetrievedItemsPerRequest="50"/>
<Scrolling AllowScroll="true" UseStaticHeaders="true"/>
<Resizing AllowColumnResize="true" ResizeGridOnColumnResize="true"/>
<Selecting AllowRowSelect="True" UseClientSelectColumnOnly="true" CellSelectionMode="None" />
<ClientEvents OnKeyPress="KeyPress" />
</ClientSettings>
<PagerStyle Mode="NextPrevAndNumeric" PageSizeControlType="RadDropDownList" CssClass="TelerikPager"/>
</telerik:RadGrid>
</ContentTemplate>
</asp:UpdatePanel>
</telerik:RadAjaxPanel>I have 1007 items to show. Everything work fine, until I get to the last page, be it with scroll, clicking next pages, or jump to end button. For the last page (page 21, so index 20) the Grid in RadGrid1_NeedDataSource on it's MasterTableView.CurrentPageIndex has 19. So I return the wrong portion of the data.
Is something set up wrong or is there some other issue?
Up until that point everything is great, for page 19, index is 18, for 20 index is 19, and then for 21 it's again 19.
There is no rebind happening in the code and there is nothing really interesting happening on the server side code.
Hi,
I would like to use a version of this code
// Event fires upon a cell is intering into edit mode
function OnBatchEditOpening(sender, args) {
// get the unique name of the column
var columnName = args.get_columnUniqueName();
// get the currently edited row's ID
var rowId = parseInt(args.get_row().id.split("__")[1]);
// Setup a condition for the row ID
if (rowId % 3 == 0) { // If condition 1 is met
// if this row and the Freight column
if (columnName == "Freight") {
// cancel the Editing event
args.set_cancel(true);
}
}
}to get the value of the cell. If the cell is empty (null or a space), then I don't want the cell to be editable. In this Javascript, how do I get the actual value of the cell?
This code is getting me close
var cell = args.get_cell(); alert(cell.childNodes[0].innerHTML)
but it is showing the whole span, like this:
<span id="ctl00_MainContent_mygrid_ctl00_ctl10_mylabel">this is the value I want to access</span>
Thanks!
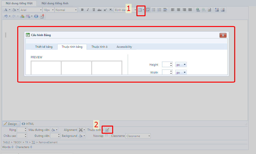
Hi everybody,
I have a problem with dialog.
When I replaced the .ascx files in the "EditorDialogs" folder located in the Telerik.UI installation. I clicked on "Insert Table" then clicked "Cell Properties". I see the Dialog height has been shortened.
Have I updated it wrongly or am I missing something? I hope you can help me.
Thank you very much!
Hi,
My situation: I have a Radgrid with TooltipManager setup which works fine.
Now I have to place another RadGrid in the Tooltip which has an update button per row.
How would one configure so, that the Tooltip's RadGrid is updated in the Tooltip.
Please see attached screenshot...
Thanks for any pointers.
Marc