[Solved] Dialog height is shortened

0 Answers 114 Views
Editor PageLayout
Dai
Top achievements
Rank 1
Dai asked on 21 Feb 2024, 08:57 AM

Hi everybody,

I have a problem with dialog.
When I replaced the .ascx files in the "EditorDialogs" folder located in the Telerik.UI installation. I clicked on "Insert Table" then clicked "Cell Properties". I see the Dialog height has been shortened.
Have I updated it wrongly or am I missing something? I hope you can help me.

Thank you very much!

Rumen
Telerik team
commented on 21 Feb 2024, 09:57 AM

When upgrading your project to a newer Telerik version, it is crucial to synchronize the EditorDialogs folder with the same version of the Telerik assemblies to maintain compatibility. Changes in the dialogs between your previous version and the updated one may necessitate redoing any customizations to the dialogues. To ensure a smooth transition, start any dialog customizations anew following the upgrade to align with the latest Telerik version enhancements and features.
Dai
Top achievements
Rank 1
commented on 23 Feb 2024, 04:46 AM

I've revised the "height" property for the dialog box. It works.
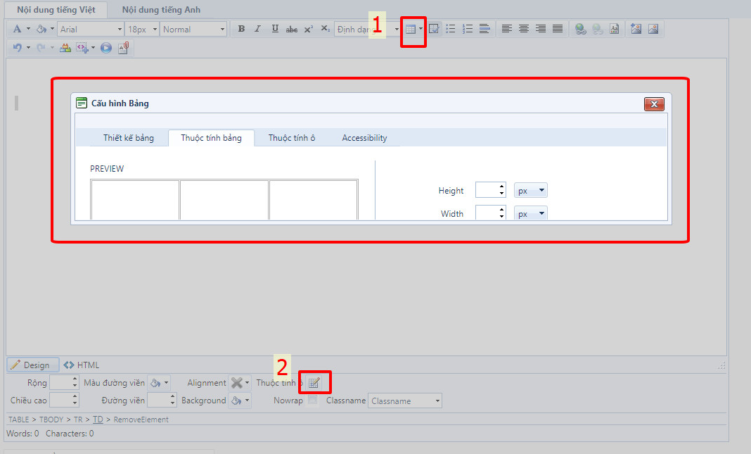
Now I encounter an error: when I edit the properties for the Table and click on "CELL PROPERTIES", the bottom of the page automatically jumps up a space (approximately 100px), I don't know why. And I checked telerik's demo page and the same thing happened. This is an image I took from telerik's demo website. We look forward to your feedback for us. Thank you!

 

Rumen
Telerik team
commented on 23 Feb 2024, 09:45 AM

Thank you for reporting this issue in the live demos. The reported problem is due to the specific stylesheet of the demo app which contains absolute positioned parent elements of the editor and its dialogs. The problem is discussed in this KB article: Incorrect Positioning of Controls.

One approach is to remove the specific stylesheet from your page (as explained in the KB article) that breaks the positioning of the dialogs or to switch to browser dialogs:

 

<script>
function OnClientLoad(editor) {
       editor.set_useClassicDialogs(true);
}
</script>
<telerik:RadEditor OnClientLoad="OnClientLoad" RenderMode="Lightweight" runat="server" ID="RadEditor1"></telerik:RadEditor>

 

I am also unable to reproduce the problem in a standard page without absolute positioned containers:

<%@ Page Language="C#" AutoEventWireup="true" %>

<!DOCTYPE html>

<html xmlns="http://www.w3.org/1999/xhtml">
<head runat="server">
    <title>RadComboBox Example</title>
</head>
<body>
    <form id="form1" runat="server">

        <telerik:RadScriptManager ID="RadScriptManager1" runat="server">
            <Scripts>
                <asp:ScriptReference Assembly="Telerik.Web.UI" Name="Telerik.Web.UI.Common.Core.js" />
                <asp:ScriptReference Assembly="Telerik.Web.UI" Name="Telerik.Web.UI.Common.jQuery.js" />
                <asp:ScriptReference Assembly="Telerik.Web.UI" Name="Telerik.Web.UI.Common.jQueryInclude.js" />
            </Scripts>
        </telerik:RadScriptManager>

        <div style="height:1400px;"></div>
        <telerik:RadEditor ID="RadEditor1" runat="server">
            <Content>
                <table style="width: 224px; height: 210.667px;">
                    <tbody>
                        <tr>
                            <td>&nbsp;</td>
                            <td>&nbsp;</td>
                        </tr>
                        <tr>
                            <td>&nbsp;</td>
                            <td>&nbsp;</td>
                        </tr>
                    </tbody>
                </table>
                <br />
            </Content>
        </telerik:RadEditor>

    </form>
</body>
</html>


No answers yet. Maybe you can help?

Tags
Editor PageLayout
Asked by
Dai
Top achievements
Rank 1
Share this question
or