[Solved] How to open .trdp file in visual studio

1 Answer 2546 Views
Report Designer - Web Report Designer (standalone)
vahid
Top achievements
Rank 2
Iron
Iron
Iron
vahid asked on 08 Jun 2022, 02:02 PM | edited on 08 Jun 2022, 07:09 PM

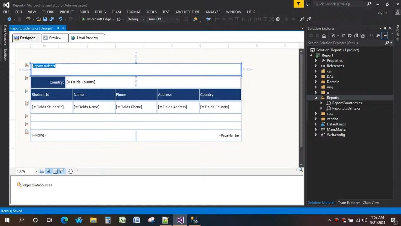
Hi, i need open .trdp file inside visual studio (ScreenShot) for use "Object Datasource"

In normal mode i click on .trdp file run "Reporting Designer" Out of the visual studio

How to open .trdp file inside visual studio ?

 

Telerik_Reporting_R2-2022 16.1.22.511

Visual Studio 2022

 

thank you

1 Answer, 1 is accepted

Sort by
0
Dimitar
Telerik team
answered on 13 Jun 2022, 09:27 AM

Hello Vahid,

The Visual Studio Report Designer can only open .CS reports I am afraid.

For TRDP/TRDX/TRBP report definitions, you can choose between the Standalone and Web Report Designers.

With that being said, If you are keen on using the VS Report Designer, you can do this by importing the TRDP files into CS reports through the Report Import Wizard item template, please see the attached screenshot

Regards,
Dimitar
Progress Telerik

Brand new Telerik Reporting course in Virtual Classroom - the free self-paced technical training that gets you up to speed with Telerik and Kendo UI products. Check it out at https://learn.telerik.com/.
Tags
Report Designer - Web Report Designer (standalone)
Asked by
vahid
Top achievements
Rank 2
Iron
Iron
Iron
Answers by
Dimitar
Telerik team
Share this question
or