This is a migrated thread and some comments may be shown as answers.

[Solved] Fiddler giving HTTP 408 error message while capturing odata queries for Excel calls.

10 Answers 1152 Views
Windows
This is a migrated thread and some comments may be shown as answers.
Naresh
Top achievements
Rank 1
Naresh asked on 18 Jul 2019, 04:09 PM

We are recording a HTTP flow using Fiddler which is invoking an excel and we have macros written (SQL queries) in that excel which will interact with server and extract some data. Those are odata/Queries URLs and these URLs are failing with HTTP 408 (timeout) error message. Could you please look into it and provide some solution.

We have already tried increasing the oSession delay to 1000000 but still observing similar behavior.

Example:
 if (m_SimulateModem)
{
            // Delay sends by 300ms per KB uploaded.
            oSession["request-trickle-delay"] = "1000000";
            // Delay receives by 150ms per KB downloaded.
            oSession["response-trickle-delay"] = "1000000";
}

We are not able to record odata/Queries URL in fiddler, these URLs are failing with HTTP 408 error message.

Please help us to get resolve this issue.

10 Answers, 1 is accepted

Sort by
0
Accepted
Eric R | Senior Technical Support Engineer
Telerik team
answered on 23 Jul 2019, 03:30 PM
Hi Naresh,

This seems to be working as expected. Simulating modem speeds to 1KB uploads per 1000000ms should always cause a timeout. 

To help troubleshoot, can you provide more details about this scenario?

Please let me know. Thank you and I look forward to your reply. 

Regards,

Eric R
Progress Telerik
Do you want to have your say when we set our development plans? Do you want to know when a feature you care about is added or when a bug fixed? Explore the Telerik Feedback Portal and vote to affect the priority of the items
0
Naresh
Top achievements
Rank 1
answered on 23 Jul 2019, 04:14 PM

Thanks Eric for responding.

We are recording a JAVA based application through fiddler, this flow invokes an excel file and the excel is communicating with the server and extracting some data (GET and POST methods). The fiddler is recording most of the calls, but few of the odata/Queries (POST) urls are failing with 408 (timeout) error message. These urls are waiting for 60 seconds for response and after 60 seconds completion, they are failing with HTTP 408 errors (Only when fiddler is running in parallel).

Note: Without fiddler ON these odata/Queries urls are returning the proper response in excel. They are failing only when the fiddler is ON in parallel with (ERROR: An error occurred on the server error).

Please help us in recording these excel calls using fiddler.


David
Top achievements
Rank 1
Iron
commented on 18 Dec 2024, 04:07 PM

The 408 suggests a possible relationship to https://github.com/telerik/fiddler-everywhere/issues/55.
0
Naresh
Top achievements
Rank 1
answered on 25 Jul 2019, 02:35 PM

Hi Eric,

Did you get a chance to look at my previous reply to your response?

Please let us know if any further details required.

Awaiting for your reply.

Thanks in advance.

0
Accepted
Eric R | Senior Technical Support Engineer
Telerik team
answered on 25 Jul 2019, 07:45 PM
Hi Naresh,

My apologies for the delay and not being more clear in my earlier reply. In order to troubleshoot, we would need more information from logs and how Fiddler is being used in the scenario. See below for more specific questions.

01. - Is it possible to provide the SAZ file of the captured session to inspect them?
02. - Can you provide the content of the Fiddler Log tab?
03. - How is Fiddler capturing the traffic? For example, is the composer being used, is a custom rule capturing the traffic or is it embedded in the Java application?
04. - How is Fiddler invoking Excel?
05. - Is Fiddler being used as a System Proxy?
06. - Is the traffic local, remote or both? If both, which is local and which is remote?
07. - Is CORS configured in the application?
08. - Are their custom action filters on the application blocking specific domains for HTTP Verbs?
09. - Does the oData Server require user authentication?
10. - What is the timeout setting of the database?
11. - What is the timeout setting of the application?

Please provide the above information to begin troubleshooting the issue. Thank you and I look forward to you reply.


Regards,

Eric R
Progress Telerik
Do you want to have your say when we set our development plans? Do you want to know when a feature you care about is added or when a bug fixed? Explore the Telerik Feedback Portal and vote to affect the priority of the items
0
Naresh
Top achievements
Rank 1
answered on 30 Jul 2019, 11:00 AM

Hi Eric,

My apologies for the delay replying to your post. Please find below answers to your questions.

 

01. - Is it possible to provide the SAZ file of the captured session to inspect them?
Ans)  Please find the attached file.

02. - Can you provide the content of the Fiddler Log tab?
Ans) Sorry I cannot share the content of Log tab.

03. - How is Fiddler capturing the traffic? For example, is the composer being used, is a custom rule capturing the traffic or is it embedded in the Java application?
Ans) We are just opening the Fiddler Web Debugger tool and capturing client server communication using the "capture traffic" option from File menu".

04. - How is Fiddler invoking Excel?
Ans) The Fiddler Web Debugger tool is not invoking Excel, but we are downloading the excel file from the application in chrome browser and we are opening the same excel file after download. We have Custom build Addin for the application which is in excel when launched it send https request to back end to pull data from DB, this was working before, but after the latest fiddler update / OS upgrade on our machines it started giving 408 Error.

05. - Is Fiddler being used as a System Proxy?

Ans) Earlier default settings was working but we also tried other  options "Use System Proxy(recommended) and No Proxy" from    (Tools -> option -> Gateway) and neither of the options were working for us.

06. - Is the traffic local, remote or both? If both, which is local and which is remote?
Ans) We are capturing the Remote traffic. Here the fiddler web debugger tool is on our local machine and we are hitting to web based UI application which is http protocol making odata query calls to the DB.

07. - Is CORS configured in the application? 

Ans) We are using default settings only ,not aware if this is enabled or disabled , pleased guide us if this is needed.

08. - Are their custom action filters on the application blocking specific domains for HTTP Verbs? 

Ans) No.

09. - Does the oData Server require user authentication?

Ans) Its SSO Authentication when application is launched , once the application is launched, users will download the excel and when we open the excel that's when all the odata query calls are made.

10. - What is the timeout setting of the database?

Ans)  More than 120 seconds.

11. - What is the timeout setting of the application?

Ans)  More than 120 seconds.

 

Thank you very much for working on our post. We will be awaiting your soonest response.

 

0
Accepted
Eric R | Senior Technical Support Engineer
Telerik team
answered on 31 Jul 2019, 06:19 PM
Hi Naresh,

Thank you for the responses. This was helpful.

As for the OS/Fiddler upgrades, can you provide the below information?

​1. 
What OS version was upgraded from?

​2. 
What OS version was upgrade to?

3.
​Which version of Fiddler was previously used?

4. Which version of Fiddler is currently used?

Please let me know the above. Thank you and I look forward to your reply.

Regards,

Eric R
Progress Telerik
Do you want to have your say when we set our development plans? Do you want to know when a feature you care about is added or when a bug fixed? Explore the Telerik Feedback Portal and vote to affect the priority of the items
0
Naresh
Top achievements
Rank 1
answered on 01 Aug 2019, 08:46 AM

Hi Eric,

Thank you very much for responding so quickly. Please find below answers to your questions.

1. What OS version was upgraded from?
Ans) Windows 7

2. What OS version was upgrade to?
Ans) Windows 10

3. Which version of Fiddler was previously used?
Ans) v5.0.20182.28034

4. Which version of Fiddler is currently used?
Ans) v5.0.20192.25091

 

Thanks,

Naresh Nagula

0
Eric R | Senior Technical Support Engineer
Telerik team
answered on 02 Aug 2019, 02:57 PM
Hi Naresh,

Thank you for providing the information. However, I am not certain this is a Fiddler issue as it was working prior to the OS upgrade. Can you try testing out Fiddler version 5.0.20192.25091 on a Windows 7 VM install?

If you are able, please give this a try and let me know the results. Thank you and I look forward to your reply.

Regards,

Eric R
Progress Telerik
Do you want to have your say when we set our development plans? Do you want to know when a feature you care about is added or when a bug fixed? Explore the Telerik Feedback Portal and vote to affect the priority of the items
0
Naresh
Top achievements
Rank 1
answered on 05 Aug 2019, 02:34 PM

Hi Eric,

Once again thanks for your response.

We already tried with older fiddler version and still the issue is same. According to company norms we cannot go back to the previous OS.

It will be a great help if you can resolve this issue with currently using windows 10.

I really look forward to your reply.

 

Thanks,

Naresh Nagula

 

 

0
Eric R | Senior Technical Support Engineer
Telerik team
answered on 06 Aug 2019, 10:18 PM

Hi Naresh,

Unfortunately, without the ability to debug the code locally it is difficult to troubleshoot this scenario. However, I recommend using FiddlerCore which could be built into your application(s) and may be able to provide what you're looking for. Additionally, the need for an external tool wouldn't be necessary. 

I hope this helps. Please let me know if you need any additional information. Thank you.

Regards,

Eric R | Technical Support Engineer
Progress Telerik

Do you want to have your say when we set our development plans? Do you want to know when a feature you care about is added or when a bug fixed? Explore the Telerik Feedback Portal and vote to affect the priority of the items
rahul
Top achievements
Rank 1
commented on 17 May 2024, 09:01 PM

Hello I am getting similar issue with both windows 7 and 10. And the awkward part is if I try to re produce it via composer, it gives HTTP 408 if nothing is selected in option. And if there is any option ticked, then it works fine. This seems to be like a bug from your end. How to resolve?
Nick Iliev
Telerik team
commented on 20 May 2024, 05:29 AM

Hey Rahul,

 

The screenshot indicates that some of the HTTPS endpoints are failing, probably because your Fiddler Classic is configured to use older SSL/TLS protocol versions. Go to Tools > Option > HTTPS > Protocols, and enable the TLS 1.2 support by adding the following values.

<client>;ssl3;tls1.0;tls1.1;tls1.2
As shown in the below screenshot.

Then restart the application and retry capturing the HTTPS request to the targeted endpoint.

rahul
Top achievements
Rank 1
commented on 20 May 2024, 01:30 PM

Dear Nick,

Thank you for the response.

I did try this and restarted but still no luck. Getting the same Http 408 as mentioned in the screenshot attached.

Nick Iliev
Telerik team
commented on 20 May 2024, 01:49 PM

Status 408 corresponds to "Request timeout," which is not something that we can reproduce with the same endpoint as the one used in the screenshots. Try re-testing the endpoint through another internet connection (e.g., hotspot), as the issue might be related to slow internet connectivity. If you are owner of the server (that hosts the API endpoint), you can try to increase the timeout (before the server sends an 408 Request Timeout response)

rahul
Top achievements
Rank 1
commented on 20 May 2024, 02:38 PM

Dear Nick,

So basically this host is mapped to my localhost:8888 via autoresponder rules .saz file. I can attach if needed.
And I am running a localhost:8888 proxy server. 
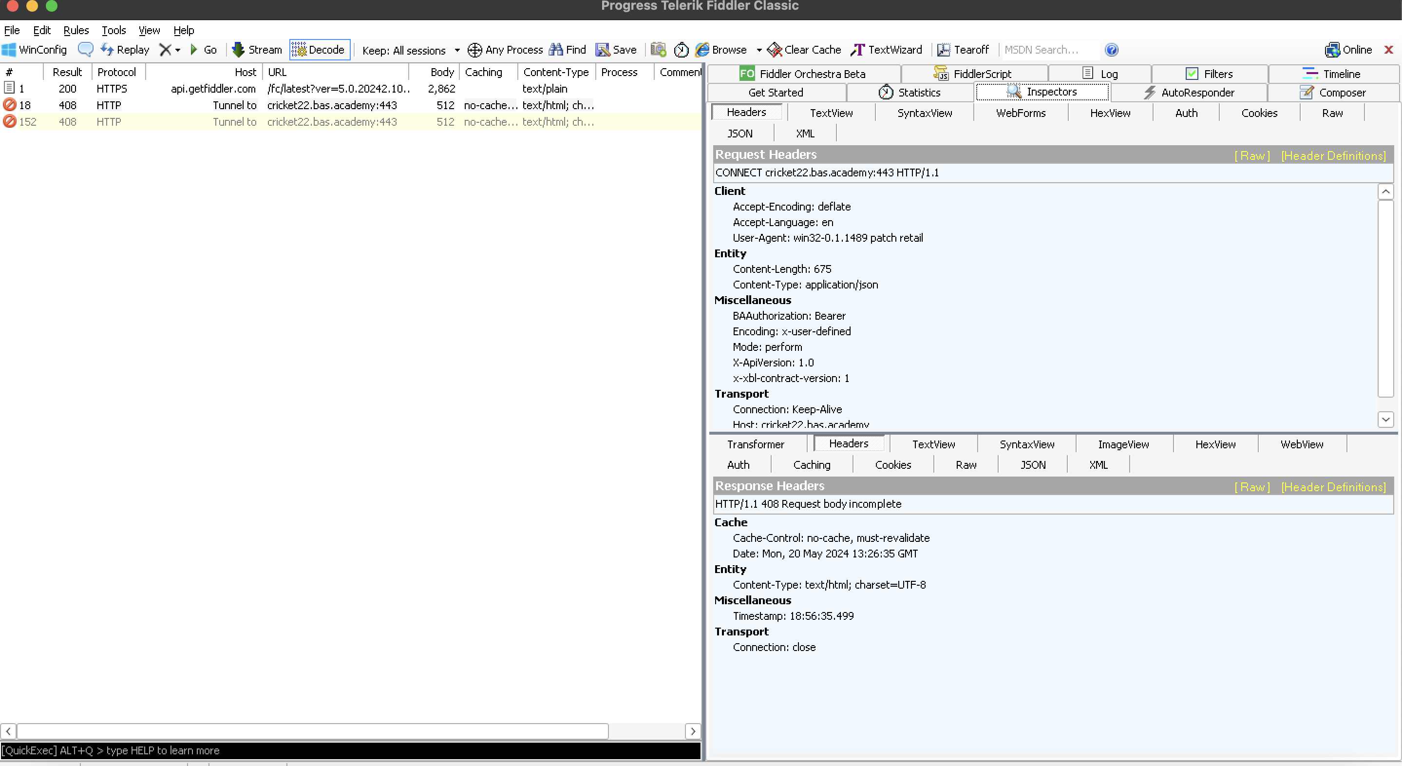
Also a surprising fact is if I run this via composer and check any option/multiple option out of 4, it gives 200 and response comes via autoresponder but if I don't select any, it gives 408 or If the application does that http call, then also it gives 408 along with the error message of response body is 0 while expectations if 675 as mentioned in header.
But then why does it work in case of composer option is selected. I am attaching a screenshot for the same. Also attached screenshot of the error in case of 408.
I am curious to know what different is passed in request body/headers when any option is ticked/selected in composer because that gives 200.
Also note in case of 408, it doesn't even trigger onbeforerequest() function which is again surprising just for FYI

rahul
Top achievements
Rank 1
commented on 30 May 2024, 03:32 PM

Hey Nick,

Any update here?

Nick Iliev
Telerik team
commented on 31 May 2024, 06:06 AM

Hello Rahul,

There are no accurate updates from our side, as the issue is still not reproducible, and we can't test further. Additionally, you are experiencing status 408 without Fiddler, which indicates that the problem is a result of the malformed request from the client application (that ends up with the server closing the connection) and not a bug within Fiddler.

Given that the change in the behavior occurs when Fiddler is standing in the middle as a proxy on port 8888, you can check the following articles for possible reasons why the different behavior might occur.

https://www.telerik.com/blogs/help!-running-fiddler-fixes-my-app- 

The above blog post explains why you can observe a scenario where your application/endpoints are suddenly "fixed" when Fiddler stands in the middle as an MITM proxy.

Another thing to note is that upon testing the very same API endpoint with Fiddle Everywhere (the newer, modern version of Fiddler), the negotiated TLS protocol was version 1.3. TLS 1.3 is unsupported in FIddler Classic, so you could try Fiddler Everywhere as a testing tool.

Example for the executed request with TLS 1.3 in Fiddler Everywhere

 

Tags
Windows
Asked by
Naresh
Top achievements
Rank 1
Answers by
Eric R | Senior Technical Support Engineer
Telerik team
Naresh
Top achievements
Rank 1
Share this question
or